Software-Lösungen 
aktualisiert  
28.01.2026  
 Übersicht    ezKurs    FeWo24    ezMakler (KVV)    ezGDV    ezAuftrag    ezBank    ezContact    ezVersicherung    ezAdressen    ezBlutwerte    StaBa    Vertriebspartner/Händler    Impressum   Impressum
 Start    Details    Bilder    Installieren/Download    Preisliste/Bestellung    Update    Hilfe/Support  


 Das einstellbare Startmenü mit den wichtigsten Funktionen.

Startmenü

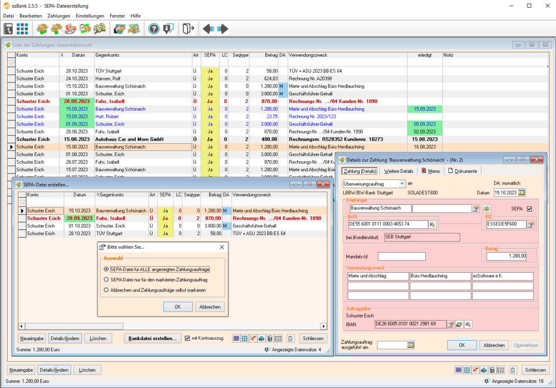
Details zu einer Zahlung. 

Details zur Zahlung


Liste der Zahlungen - Gesamtübersicht.

Liste der Zahlungen


ezBank - Banking-Anwendung zur SEPA-Dateierstellung - Übersicht.

Screenshot


Grafische Übersicht zur Netzwerkinstallation.

Installation


Eine Website von ezSoftware - Erich Schuster - Hauptstrasse 18 - 8253 Diessenhofen - Schweiz
Internet: www.ezSoftware.info - E-Mail: ezSoftware@pm.me - Telefon: +41-76-6117058